Вопросы
Без ответов
Теги
Пользователи
Задать вопрос
Полезные ссылки
Вход
Запомнить
Регистрация
Задать вопрос
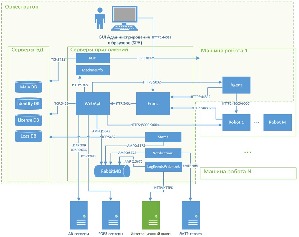
Для чего используется порт 3389 на схеме компонентов Оркестратора и Роботов
0
голосов
спросил
26 Окт, 22
от
SuzTed
(
35.3 тыс.
баллов)
в категории
Оркестратор
Зачем нужен порт 3389?
порт
3389
оркестратор
машина-агента
порты
компоненты-оркестратора
Ваш ответ
Отображаемое имя (по желанию):
Отправить мне письмо на этот адрес если мой ответ выбран или прокомментирован:
Отправить мне письмо если мой ответ выбран или прокомментирован
Конфиденциальность: Ваш электронный адрес будет использоваться только для отправки уведомлений.
1
Ответ
0
голосов
ответил
26 Окт, 22
от
SuzTed
(
35.3 тыс.
баллов)
Если RDP утилита установлена на сервере с Оркестратором, то порт 3389 используется RDP утилитой для того, чтобы создать соединение с машиной агентом.
Ваш комментарий к ответу:
Отображаемое имя (по желанию):
Напишите мне, если после меня будет добавлен комментарий:
Напишите мне, если после меня добавят комментарий
Конфиденциальность: Ваш электронный адрес будет использоваться только для отправки уведомлений.
Популярные теги
оркестратор
студия
робот
orchestrator
studio
очереди
webapi
бд
rdp
ошибка
логи
robot
excel
logs
триггер
консоль
очередь
queue
linux
c#
проект
запрос
роботы
браузер
установка
элементы
attended
лицензия
тенант
порт
почта
версия
e-mail
процесс
задания
селектор
sap
доступ
machineinfo
debug
события
rabbit
последовательность
запуск
машина-агента
лицензии
порты
rabbitmq
окно
отладка
аргументы
скриншот
таймаут
логирование
rdp2
папки
дистрибутив
машина-робота
desktop-robot
desktop
unattended
ядро
powershell
api
exchange
sql
postgres
переменные
windows
chrome
база-данных
роли-пользователей
роли
ошибка-загрузки
time
шаблон-развертывания
v2
mc-exchange
runner
диаграмма
interop
иб
привязка-робота
расписание
timeout
путь
таблица
обновление
блокировка
учетная-запись
папка
шифрование
пароль
server
ad
интерфейс
mssql
агент
error
console